大拇指项目网
  • 首页
  • 加入会员(特权介绍)五折
  • 实操项目
  • 免费项目
  • 卡密挂机
  • AI项目
  • 国外项目
  • 游戏项目
  • 引流项目
  • 自己开网站赚钱
登录

存储

git git 一文讲透 Git 底层数据结构和原理
生活百科

git git 一文讲透 Git 底层数据结构和原理

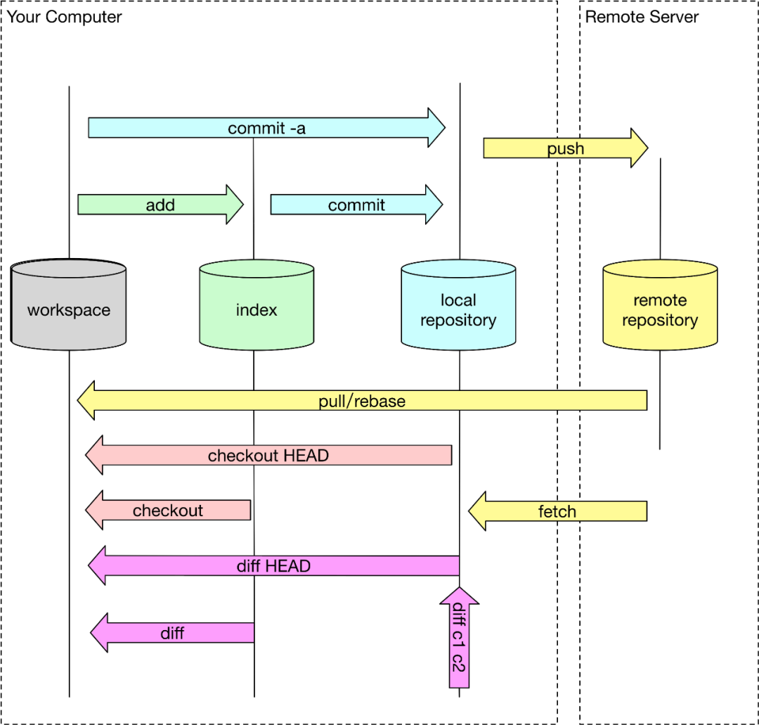
git就是我们当前工作空间,也就是我们当前能在本地文件夹下面看到的文件结构。查看每个对象的内...
2年前 409
怎么关闭激活windows提示 在 Linux 上将你的 Windows 系统转换为虚拟机 | Linux 中国
生活百科

怎么关闭激活windows提示 在 Linux 上将你的 Windows 系统转换为虚拟机 | Linux 中国

作为其存储设备的虚拟机的信息。我把打算运行这个虚拟机的用户添加到/etc/group中的vb...
2年前 497
vsan和超融合区别 一个“好”的超融合方案有哪些特点?
生活百科

vsan和超融合区别 一个“好”的超融合方案有哪些特点?

超融合既然是为虚拟化环境部署而服务,那么整个架构设计是否以虚拟机为核心,会对使用体验会有直接...
2年前 493
删除c盘临时文件 干货:教你3招C盘清理方法,删除电脑90%垃圾文件
生活百科

删除c盘临时文件 干货:教你3招C盘清理方法,删除电脑90%垃圾文件

今天维度IT管家就和大家分享4招c盘清理方法,让大家的C盘可以腾出更多的空间,保证电脑运行更...
2年前 744
教育网盘 推进教育现代化 建设智慧校园
生活百科

教育网盘 推进教育现代化 建设智慧校园

为推进教育行业现代化,Yotta企业云盘为各个学校提供交流平台,推动教育行业进一步在信息化基...
2年前 567
vp软件 EMC VPLEX双活即将硬软件升级,支持AFA和云网关
生活百科

vp软件 EMC VPLEX双活即将硬软件升级,支持AFA和云网关

好像有很多年VPLEX没有升级硬件平台了,现在高端存储VMAX3直接就支持双活SRDF/Me...
2年前 370
西部数据官网 西部数据推出新款WD Purple™ 系列产品——助力人工智能视频记录系统市场持
生活百科

西部数据官网 西部数据推出新款WD Purple™ 系列产品——助力人工智能视频记录系统市场持

西部数据推出新款助力人工智能视频记录系统市场持续发展作为开放和独立IP视频安防平台的领导厂商...
3年前 298
国产存储品牌 重大突发!5200亿巨头被“拉黑”!曾在中国市场“恶行累累”,国产替代再崛起?
生活百科

国产存储品牌 重大突发!5200亿巨头被“拉黑”!曾在中国市场“恶行累累”,国产替代再崛起?

据媒体报道,美光公司是全球排名前五的存储巨头,但就是这么一家芯片巨头企业却一直充当着打压中国...
3年前 449
大拇指项目网

有事请咨询站长微信
关注公众号

Copyright © 2021 资源来自互联网收集,不代表本站立场,仅限学习交流使用。请遵循相关法律法规,请在下载后24小时内删除。如有侵权争议、不妥之处请联系本站删除处理!请用户仔细辨认内容的真实性,避免上当受骗。鄂ICP备2023006240号京公网安备中

  • 个人中心
  • 卡密挂机
  • 加入会员
  • 成为站长
  • 顶部
AI项目 [网赚项目] 优质微信群 免费项目 副业 国外项目 实操项目 小红书 抖音 挂机 淘宝 生活百科 生活百科 电影 直播 短视频 视频 音乐